This website works better with JavaScript.
Explore
Help
Register
Sign In
KB8PMY
/
Node-RED-Weather-Routing-Logistics
mirror of
https://github.com/johnwalicki/Node-RED-Weather-Routing-Logistics.git
Watch
1
Star
0
Fork
You've already forked Node-RED-Weather-Routing-Logistics
0
Code
Issues
Packages
Projects
Releases
Wiki
Activity
You can not select more than 25 topics
Topics must start with a letter or number, can include dashes ('-') and can be up to 35 characters long.
e6fcc70cb2
main
Branches
Tags
${ item.name }
Create tag
${ searchTerm }
Create branch
${ searchTerm }
from 'e6fcc70cb2'
${ noResults }
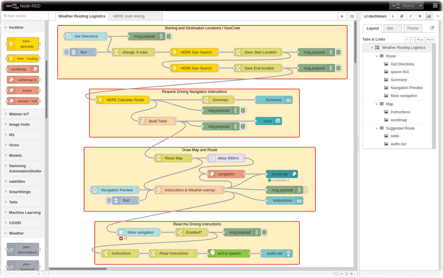
Node-RED-Weather-Routing-Lo...
/
screenshots
/
Node-RED-WeatherRoutingLogi...
69 KiB
Raw
History
Powered by
TurnKey Linux
.